Nowość 2025 – ikona w bibliotece SWOOD
W nowej wersji SWOOD możemy szybciej przejść do Instalatora biblioteki okuć, klikając ikonę chmurki w bibliotece SWOOD.

Jak pobrać nowe okucia?
Gdy otworzy się aplikacja wystarczy, że wybierzemy w lewym górnym rogu opcje, które nas interesują:

- Item type – Typ elementu
- Drawers (Szuflady)
- Hinges (Zawiasy)
- Frames (Korpusy)
- Handles (Uchwyty)
- Others (Inne)
- Locks (Zamki)
- Lift System (siłowniki, systemy podnoszenia frontów)
- Cabinetes Suspension (Zawieszki do korpusów)
- Feet (Stopki)
- Connectors (Złącza)
- Lights (Światła)
- Supplier -dostawca. Firmy dostępne w zależności od typu elementu, ale znaleźć możemy: Hettich, Blum, Grass, Hranipex, Samet, Hafele, Emuca, Kessebomer, Prameta, AWI, a także producentów Złączy: OVVO, Lamello, IF, Lockdowel
- Library – kolekcja danego typu elementu z wybranej firmy (np. LEGRABOX, ArciTech).
- Version – wersja pliku. Producent niektóre ze SWOODBoxów uaktualnia lub wprowadza poprawki, więc warto pobierać zawsze nowszą wersję tym samym weryfikując czy posiadamy już aktualną.
- Aby pobrać wybranego SWOODBoxa lub Złącze należy przy jego nazwie kliknąć ikonę pobierania.
Po pobraniu, zatwierdzeniu okna i odświeżeniu biblioteki (PPM klikamy w folder Swoodbox i wybieramy Odśwież lub klikamy F5) dany element pojawi się w bibliotece w strukturze odpowiadającej czterem powyższym parametrom.

Użytkowanie SWOODBoxów
Elementy pobierane z Library Installer mogą być w języku francuskim lub angielskim. Trwają prace nad możliwością dodania języka polskiego. Gdy otworzymy wybranego SWOODBoxa i przejdziemy do trybu testowego, gdzie przy pomocy ikony semafora go przebudujemy zobaczymy jego pełną funkcjonalność.
Powyższa szuflada Hettich automatycznie dobiera długość prowadnicy i oczywiście swoje wymiary gabarytowe, wykonuje otwory montażowe dla prowadnic oraz otwory mocowania frontu. Charakterystyką SWOODBoxów od firmy EFICAD jest brak frontów, zatem wstawiamy je po wcześniejszym rozmieszczeniu frontów wedle własnego zamysłu.
SWOODBoxy można jak najbardziej kopiować do swoich folderów w bibliotece i tym samym edytować je dowolnie, aby służyły nam jeszcze lepiej. Więcej w tym temacie znajdziecie w artykule: Dostosuj SWOODBox pod siebie!
Złącza z Instalatora
W przypadku pobierania złączy import do naszej lokalnej biblioteki odbywa się w nieco inny sposób. Po zatwierdzeniu okna Instalatora pojawia się okno Importy bibliotek w którym pokazane są złącza które pobraliśmy. Biblioteka złączy nie jest zbiorem fizycznych plików złączy a raczej jednym plikiem biblioteki o rozszerzeniu .efiass (lub .efiaz) do którego import odbywa się poprzez specjalnie dedykowane do tego narzędzie. Zobaczmy zatem po kolei:
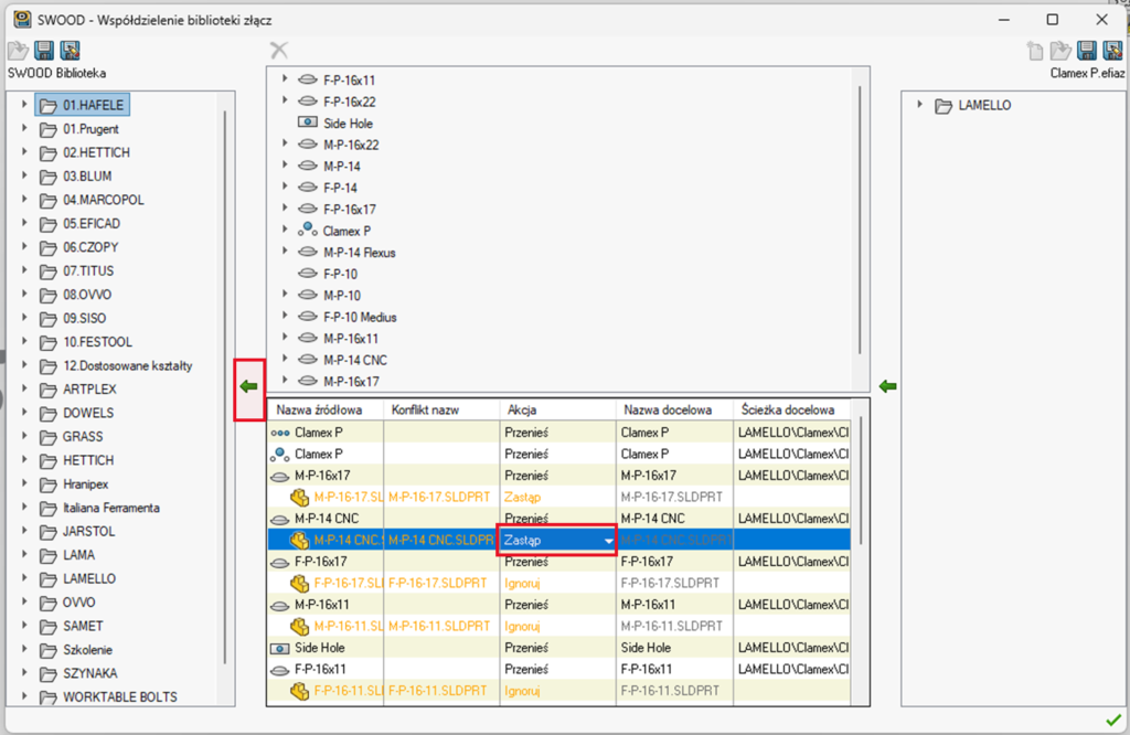
Następnie po zatwierdzeniu tego okna pojawić się może komunikat informujący o konflikcie. Pojawia się to, gdy już wcześniej mieliśmy złącze o tej samej nazwie. Musimy go więc rozwiązać w kolejnym oknie, które się pojawi – SWOOD – Współdzielenie biblioteki złącz.
Jest to okno, które pojawia się w momencie importu lub eksportu złączy w bibliotece. W obszarze po prawej widzimy elementy „z zewnątrz” – importowane lub eksportowane. Po lewej naszą bibliotekę a na środku szczegóły elementów importowanych/eksportowanych. W naszym przypadku kluczowy będzie obszar na dole pośrodku, gdzie możemy określić co zrobić z elementami już wcześniej znajdującymi się w naszej bibliotece. Jeśli chcemy zaktualizować bibliotekę Ignoruj zmienimy na Zastąp. Następnie klikamy zieloną strzałkę po lewej stronie, aby elementy zostały przeniesione do biblioteki. Po tej czynności zatwierdzamy okno i elementy są importowane.
Instalator Biblioteki Okuć to świetne uzupełnienie naszej biblioteki Standard dostarczanej wraz z programem. W poniższym linku znajdziecie informacje o wprowadzanych nowościach.
Library Installer dostępny jest jedynie w ramach aktywnej subskrypcji SWOOD.





